2014-10-11 09:49
今日も がんばって 将棋エンジンの開発を進めたいぜ☆

駒の表記を 変えたんだぜ☆! 王→奇王、 飛→底飛 など、
わたしのかんがえた移動方向ルールの性質によって 駒の名前を変えたんだぜ☆
駒台の駒も 歩→歩打 のように変わっているな☆
むずでょ@muzudho1
物を作るとき、わたしは 冷徹で理論的なアタマは どこか空のかなたに置いてけぼりになっており 自分のすっきり具合に 合うか合わないか だけで作っている☆wwww これは やりたいほうだい という玩具に似ているんだぜ☆
28秒前
将棋盤をプログラムにするときに最初、筋と段は 変数として持っておくべきだろう☆ と思って suji、dan という2変数を用意したいんだが そもそも これが わたしの頭と反していたんだぜ☆ 0<=masu<81 にしておけばもっとアタマすっきりだったんだぜ☆ #電王戦
むずでょ@muzudho1
今日の作業BGMは主にDemetoriなんだぜ☆ 東方ロックアレンジツアーDemetori/C75/天空のグリニッジ (4:58) nico.ms/nm5729876 #nm5729876
むずでょ@muzudho1
頭を使うより 疾走するように手を動かす段階ということなんだぜ☆www 失踪ではない☆wwww
2014-10-11 14:49
ひたすら リーガルムーブのチェックなんだぜ☆
反則しないチェックだな☆
反則するんだぜ☆
バグを見つけては直す作業なんだぜ☆
2014-10-11 15:00
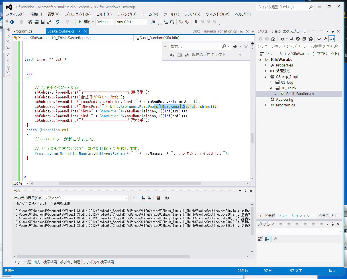
1番下と、1番下から2つ上の行を見てくれ☆
バグが出たら こんな感じで ログ が出るんだぜ☆
これを見て、直すんだぜ☆
こういうツールを使って、例えば 200行目がおかしければ 200行目を調べればいいわけだな☆
2014-10-11 18:52
ストレート反則負けだぜ☆
王手をされているときは、逃げなければいけないんだぜ☆ww
2014-10-12 01:28
駒を打てる場所のプログラムが まだ間違ってるんだぜ☆
今のままでは 相手の駒の上に 打ってしまうんだぜ☆
直したいんだぜ~☆
[0回]
PR
http://grayscale.dou-jin.com/Entry/63/【将棋】めざせ電王戦(26) 明日はタッグマッチ決勝戦☆というのにわたしは☆ww まだできてない将棋エンジンの開発を進めるぜ☆